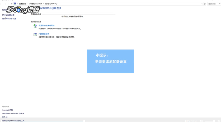
如何更改网络适配器设置
1、首先打开文件资源管理器,找到网络。

2、其次右键单击属性。

3、然后单击更改适配器设置。

4、之后在WLAN处右键单击禁用。

5、最后再次单击启动,找到诊断点击后等待即可。

声明:本网站引用、摘录或转载内容仅供网站访问者交流或参考,不代表本站立场,如存在版权或非法内容,请联系站长删除,联系邮箱:site.kefu@qq.com。
阅读量:165
阅读量:42
阅读量:121
阅读量:49
阅读量:82
1、首先打开文件资源管理器,找到网络。

2、其次右键单击属性。

3、然后单击更改适配器设置。

4、之后在WLAN处右键单击禁用。

5、最后再次单击启动,找到诊断点击后等待即可。
