如何成为一个微信平台开发者
1、微信以横扫之势快速地成为了第一社交平台,汇集数亿的账号用户。其庞大的用户数,令无数商家垂涎欲滴。自从微信开发者平台开放以来,数以万计的开发人员抢先入驻,可见其商业价值的至高点是多么的恐怖。作为移动互联网时代的开发者,我们对微信的这个开发者平台还是给予足够的重视!那么,我们就先从注册一个开发者的账号开始走入微信开发的殿堂。
2、第一步,进入微信的官方网站"weixin.qq.com",我们可以看到有一个"开发平台",这个就是专门给微信开发者。好,我们就是注册这个,那么点击“开发平台”进入即可。

3、第二步,进入微信开放平台的主页,我们现在是要注册一个新的开发者账号,那么单击右上角“注册”即可。

4、第三步,接下来填写注册需要的邮箱与密码等等,填完后单击[下一步]进行。

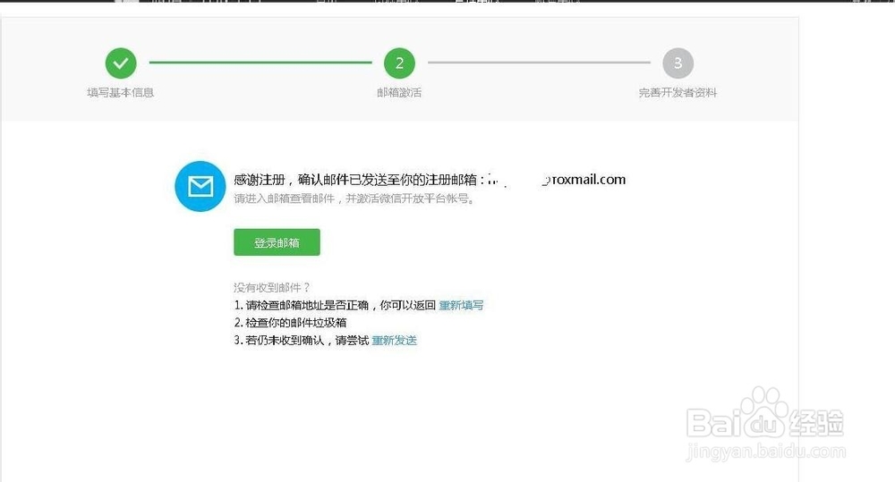
5、第四步,弹出提示框,提示要注册账号需要到邮箱中收邮件激活。那就你的邮箱中收邮件吧。

6、第五步,收到邮件提示链接激活账号,那么单击红圈中的链接即可激活微信开发者的账号。

7、第六步,填写开发者的详细资料,填写完成后单击[完成]即可进行下一步。


8、第七步,顺利完成账户的注册后,自动跳进开放平台的主页,这时你看到你的账号已登录了。想了解你的账号,点击图片中红色圈住的[你的账号]就可以看到。要开发了吧,单击[管理中心]就可以看到你能那些开发了。

9、是吧,你可以移动应用、网站应用、公众号等的开发服务。开发者们,幸福时刻来临了,动手去!


声明:本网站引用、摘录或转载内容仅供网站访问者交流或参考,不代表本站立场,如存在版权或非法内容,请联系站长删除,联系邮箱:site.kefu@qq.com。