怎么查询自己电脑的ip地址
1、在电脑右下角找到电脑联网图标 ,单击鼠标右键,在弹出的页面,点击【打开“网络和 Internet"设置】

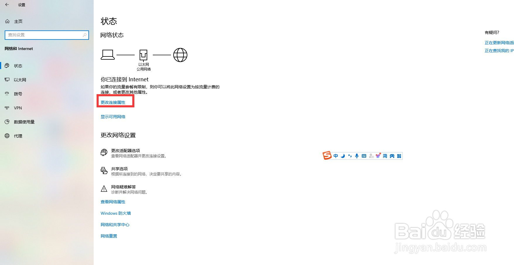
2、然后点击【更改连接属性】

3、最后在属性页面,即可查到自己电脑的ip地址

声明:本网站引用、摘录或转载内容仅供网站访问者交流或参考,不代表本站立场,如存在版权或非法内容,请联系站长删除,联系邮箱:site.kefu@qq.com。
1、在电脑右下角找到电脑联网图标 ,单击鼠标右键,在弹出的页面,点击【打开“网络和 Internet"设置】

2、然后点击【更改连接属性】

3、最后在属性页面,即可查到自己电脑的ip地址
