win10笔记本电脑怎么不能开启移动热点了
1、当我们看到无法设置移动热点,请打开WLAN时,我们不要惊慌,其实可以很简单的解决的。首先右击此电脑,打开管理。

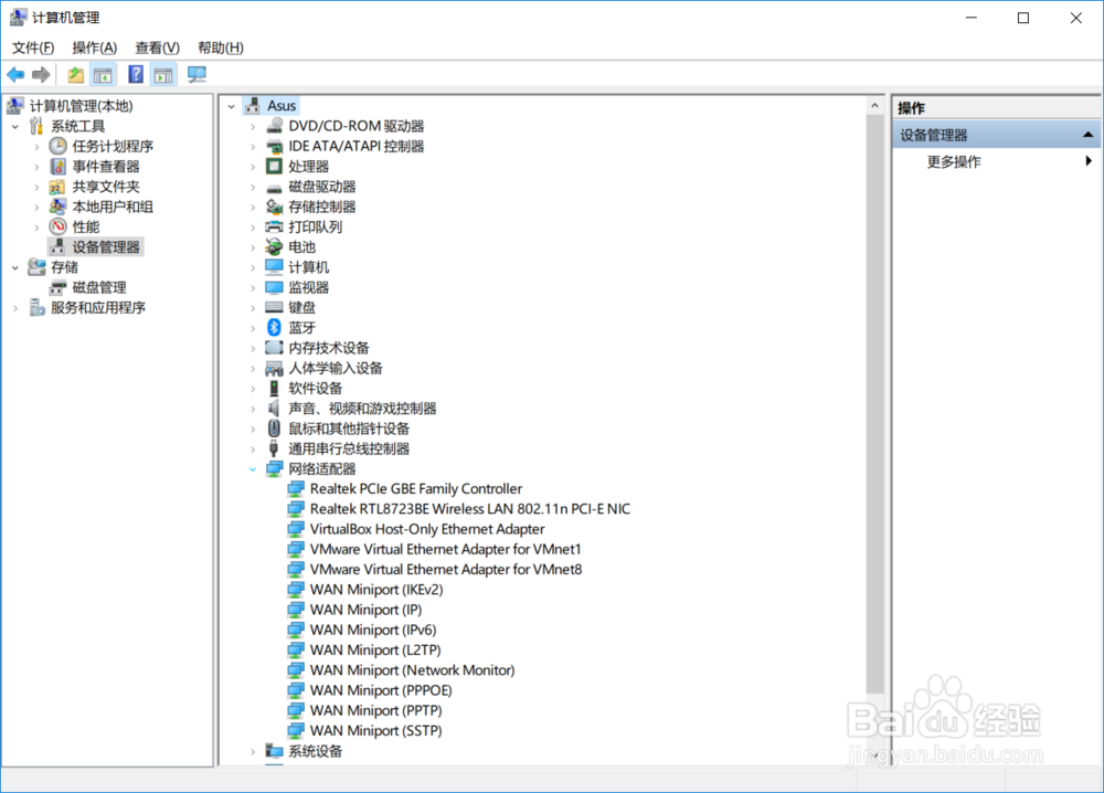
2、点击进去计算机管理之后,往下找到设备管理器,双击。

3、点击进去往下找到网络适配器,在这里我们可以看到所有的网络驱动以及程序。

4、然后我们右键点开一个,如果显示这个设备被禁用了,那么我们启用就可以了。

5、如果这样还不行的话,我们就把这里所有的网络程序都打开一遍,都选择启用就可以了。

6、这时候我们就会发现我们的移动热点可以用了。

声明:本网站引用、摘录或转载内容仅供网站访问者交流或参考,不代表本站立场,如存在版权或非法内容,请联系站长删除,联系邮箱:site.kefu@qq.com。
阅读量:96
阅读量:69
阅读量:105
阅读量:174
阅读量:35