Tomcat 和 Eclipse for Java EE 的安装
1、下载并安装jdk和jre
首先下载并安装jdk(关于jdk的下载选择请参考下面的“注意事项”),jdk下载完成后点击运行exe进行安装,请注意,这里会执行两个安装,第一次安装jdk,第二次执行jre安装,这两次安装之间会有一个安装目录选择的过程,所以,在第一次选择安装目录进行“下一步”后,第二次弹出窗口选择安装目录时,选择一个与jdk不同的目录,我这里选择的是“jre”目录。







2、系统环境配置
jdk和jre安装完成后,开始配置系统环境。具体请参考下面的百度经验链接。
3、检查系统环境配置是否成功
打开cmd命令行,输入java,按回车键,查看是否有如下提示文字出现,如果没有,则说明环境变量没有配置成功,重新检查环境变量配置。如果有则继续输入javac,按回车键,也会出现如下图文字。这样jdk和jre的环境配置就完成了。

4、下载并安装Tomcat
在Tomcat的官网(http://tomcat.apache.org/)下载Tomcat9.0.0.M22(alpha),因为系统环境是Windows10,所以我选择的是“32-bit/64-bit Windows Service Installer (pgp, md5, sha1)”,他是一个快捷安装版exe程序,在Windows环境下安装起来比较方便。安装时按照正常的程序安装,直接默认设置,点击“下一步”直至安装完成。

5、Tomcat安装检测
在浏览器地址栏输入“http://localhost:8080”,出现如下图所示的Tomcat的默认页面即安装成功。

6、下载并安装Eclipse for JavaEE
在Eclipse官网(https://www.eclipse.org/downloads/eclipse-packages)下载“Eclipse IDE for Java EE Developers”。安装过程直接使用默认值“下一步”直至安装完成。Eclipse中配置Tomcat参考下面的百度经验。

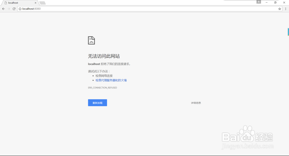
1、Tomcat安装检测不通过
如果在上面第5步Tomcat安装检测不通过,则不能正常打开Tomcat的初始页面,会出现如下图所示界面。下面,我们用排除法进行修正。

2、端口是否被占用?
开始---->运行---->cmd,或者使用Window+R组合键,调出命令行窗口,输入命令:netstat -ano,列出所有端口的情况。在列表中寻找被占用的端口,例如8080端口,也可以输入命令:netstat -aon|findstr "8080",按回车,搜索。如果无返回值,则说明端口未被占用。


3、jdk版本过低?
由于安装Tomcat web服务器的人群大多是用于Java web开发,首先学了Java,之前电脑就安装配置过jdk,所以,多数情况下都是由于jdk的版本问题导致Tomcat安装失败。针对这个情况,可以进行下一步操作。

4、卸载低版本jdk并安装高版本jdk
首先,打开控制面板,找到老版本的jdk,右键选择”卸载“,待卸载完成后按照上面的第一步【下载并安装jdk和jre】安装下载好的新版本jdk。