指南生活
首页
美食营养
手工爱好
生活家居
返回
指南生活
首页
美食营养
游戏数码
手工爱好
生活家居
健康养生
运动户外
职场理财
情感交际
母婴教育
时尚美容
知识问答
生活知识
生活百科
搜索
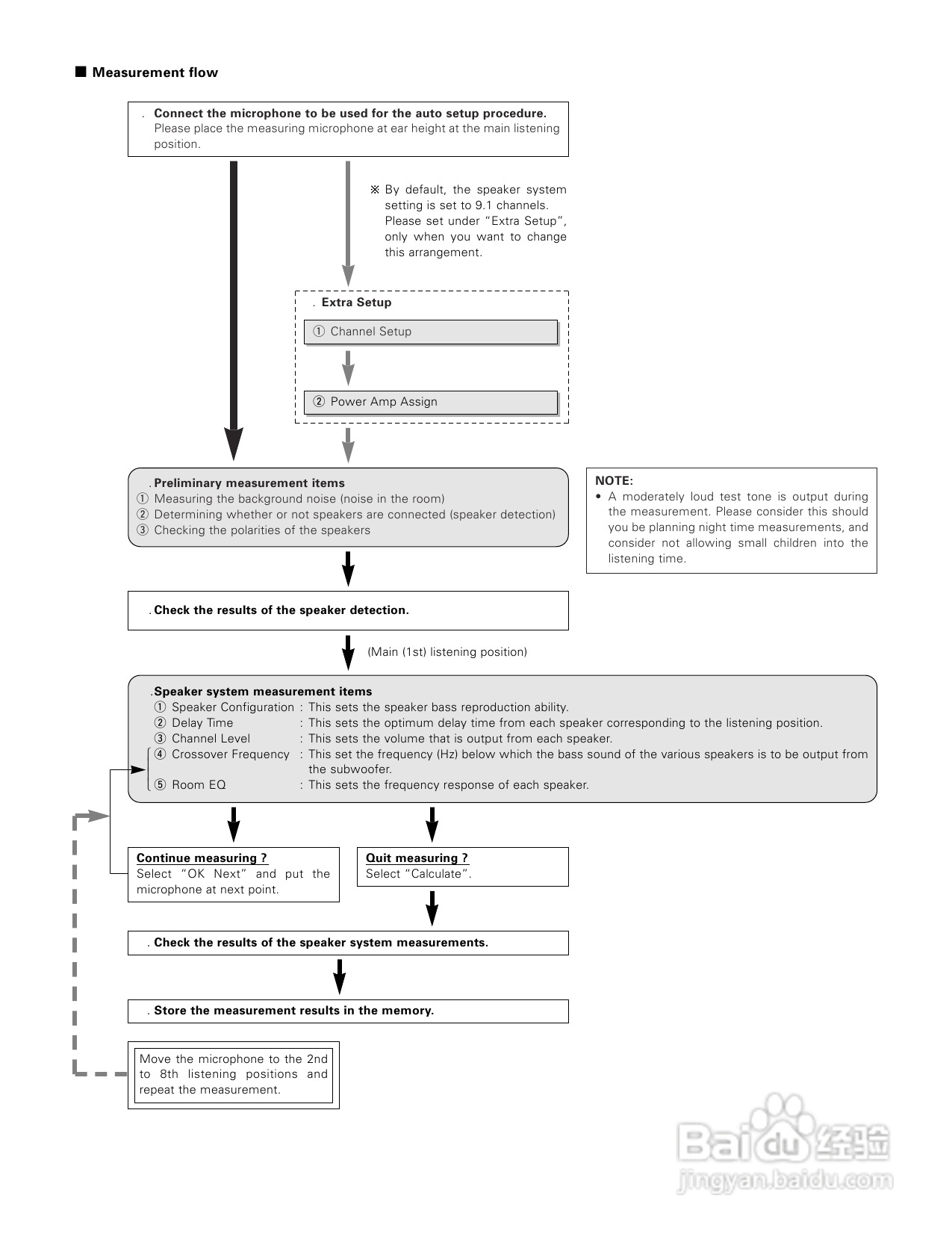
DENON AVC-A1XV功放说明书:[2]
2026-05-01 17:15:35
(共篇)
上一篇:
|
下一篇:
声明:
本网站引用、摘录或转载内容仅供网站访问者交流或参考,不代表本站立场,如存在版权或非法内容,请联系站长删除,联系邮箱:site.kefu@qq.com。
相关推荐
DENON AVC-A1XV功放说明书:[8]
阅读量:145
DENON DVD-A1XV播放机说明书:[2]
阅读量:134
DENON DVD-A1XV播放机说明书:[3]
阅读量:72
DENON DVD-A1XV播放机说明书:[1]
阅读量:144
DENON DVD-A1XV播放机说明书:[5]
阅读量:166
猜你喜欢
四神丸的功效与作用
运动会广播稿400米
氧化还原反应知识点
运动会入场式表演
毕业礼物送什么给男生
什么是社会关系
古琴知识
情人节送女朋友什么花
甘草的功效与作用
电脑的作用
猜你喜欢
国家知识产权专利局
幼儿健康教育知识
蜂蜜的作用
花椒水的功效与作用
甘草作用
蜂蜜水的作用与功效
庆大霉素的作用
土霉素的功效与作用
是可忍孰不可忍什么意思
运动加加