如何用亿图图示绘制“仓库管理系统UML类图”
1、打开“亿图图示”软件

2、点击打开“模板社区”,选择“计算机/软件”-“UML图”分类

3、在“UML图”分类中选择一个“仓库管理系统UML类图”模板

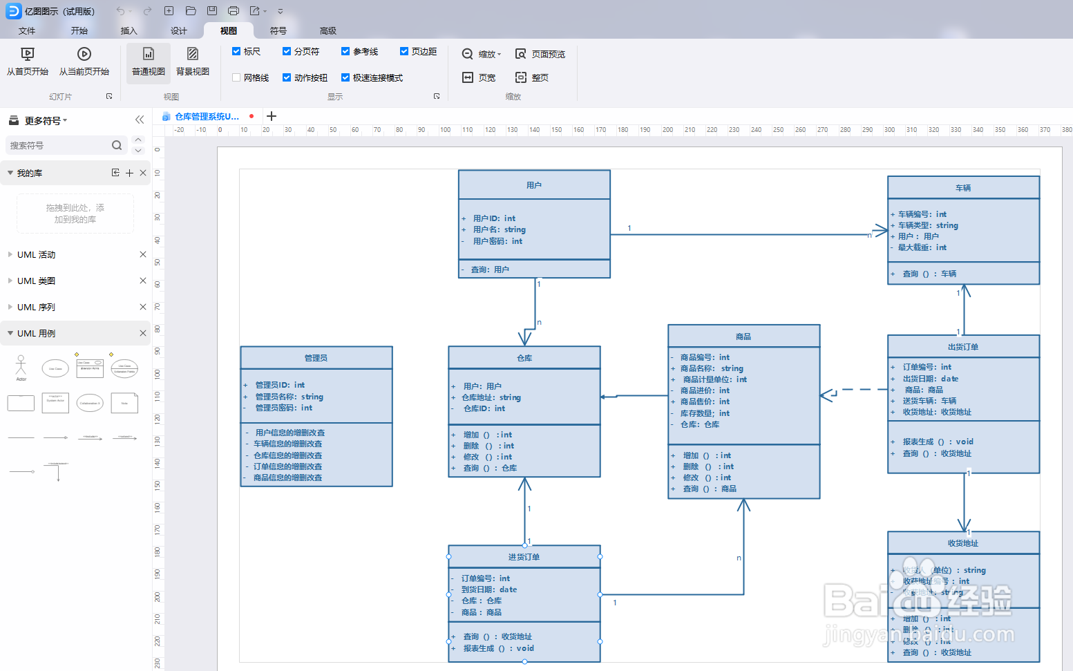
4、在模板的基础上绘制一个“仓库管理系统UML类图”,查看效果

声明:本网站引用、摘录或转载内容仅供网站访问者交流或参考,不代表本站立场,如存在版权或非法内容,请联系站长删除,联系邮箱:site.kefu@qq.com。
1、打开“亿图图示”软件

2、点击打开“模板社区”,选择“计算机/软件”-“UML图”分类

3、在“UML图”分类中选择一个“仓库管理系统UML类图”模板

4、在模板的基础上绘制一个“仓库管理系统UML类图”,查看效果
