查看电脑是否为固态硬盘和如何让电脑加速??


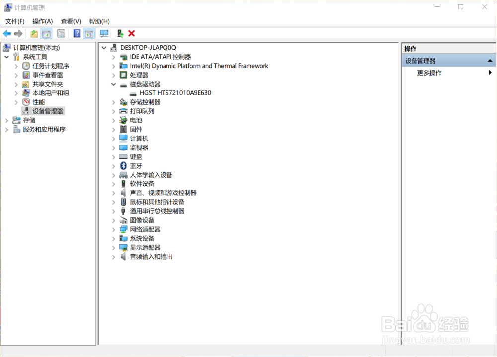
3、点击设备管理器,可以看见右侧展开项,点击磁盘驱动器,可以看见磁盘的型号,一般带有SSD的是机械硬盘,如果对自己的电脑不确定的话,就可以按照那个号码百度一下就直接的可以得到结果


2、然后就可以看见自己电脑的磁盘占据内存情况,我的C盘内存比较大

3、C盘一般都会是我们的系统盘,一不小心就会产生很多的垃圾,这时如果C盘内存太小会影响电脑的运行速度,右键C盘

4、点击属性,就会看见一个磁盘清理,点击磁盘清理,这是他会跳出一个选择框

5、选择出自己想要删除的文件,然后单击确定,这就进入了加载状态

6、正在计算需要清理的内容,过后直接的单击确定即可,磁盘碎片清理完成

声明:本网站引用、摘录或转载内容仅供网站访问者交流或参考,不代表本站立场,如存在版权或非法内容,请联系站长删除,联系邮箱:site.kefu@qq.com。