乐刷微信扫码支付收款
1、打开软件,点击免费注册

2、选择立即开通我要免费开通微信支付收款

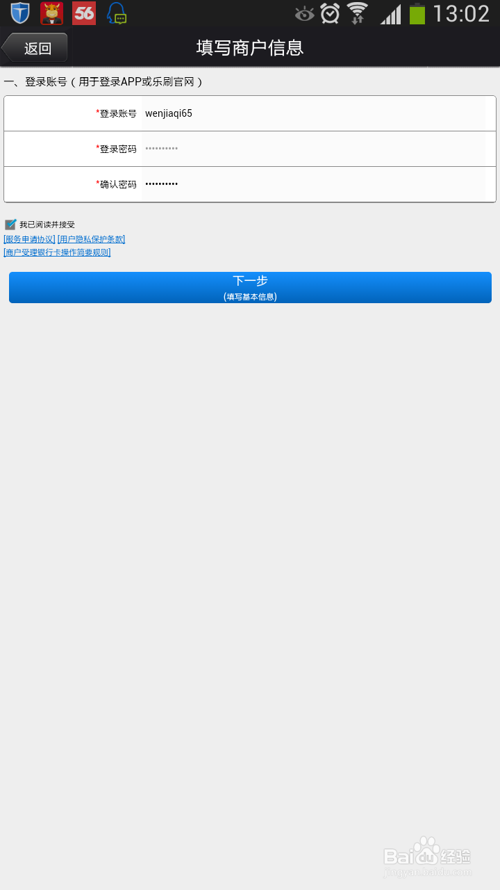
3、填写登陆账号和登陆密码,进入下一步

4、填写姓名、生身证号码、商户/店铺名称、手机号码(填写之后点击获取验证码)、手机验证码、选择省市以及详细地址、安全邮箱(找回密码等)、选择所属行业,进入下一步,填写收款账户信息(客户微信支付的钱回转到所填的银行卡上,需要填写开户行)

5、注册完之后即可回到登陆页用刚刚注册的账号签到(登陆),进入数字按钮界面,点击右下角微信支付

6、输入收款金额,点击微信支付

7、系统自动生成二维码,客户使用微信扫描二维码即可支付成功
声明:本网站引用、摘录或转载内容仅供网站访问者交流或参考,不代表本站立场,如存在版权或非法内容,请联系站长删除,联系邮箱:site.kefu@qq.com。
阅读量:149
阅读量:96
阅读量:168
阅读量:115
阅读量:33