windows10的睡眠时间怎么设置
1、第一步,打开电脑的【控制面板】并进入。

2、第二步,找到并点击进入【硬件和声音】。

3、第三步,点击【醒常电源选项】并进入。够艳选

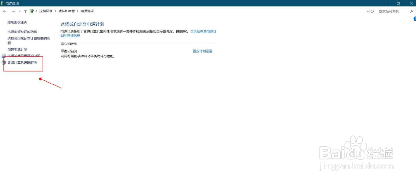
4、第四步,找到点击进入【选择计算机睡眠时间】。

5、第五步,点击【使用计算机进入睡眠袭块状态】后面的下列列表箭头。

6、第六步,选择我们期望的进入睡眠状态的时间。

声明:本网站引用、摘录或转载内容仅供网站访问者交流或参考,不代表本站立场,如存在版权或非法内容,请联系站长删除,联系邮箱:site.kefu@qq.com。
阅读量:115
阅读量:184
阅读量:158
阅读量:118
阅读量:122