如何利用VBA代码画笔记本
1、1.点击鼠标右键,选择“新建”选项,然后点击“mircosoft office Excel 2007”选项新建一个Excel文件。

2、2.打开新建的Excel文件。

3、3.选择界面上方的“开发工具”选项,然后点击“宏”选项。

4、4.写明VBA代码名称,然后点击“创建”按钮。

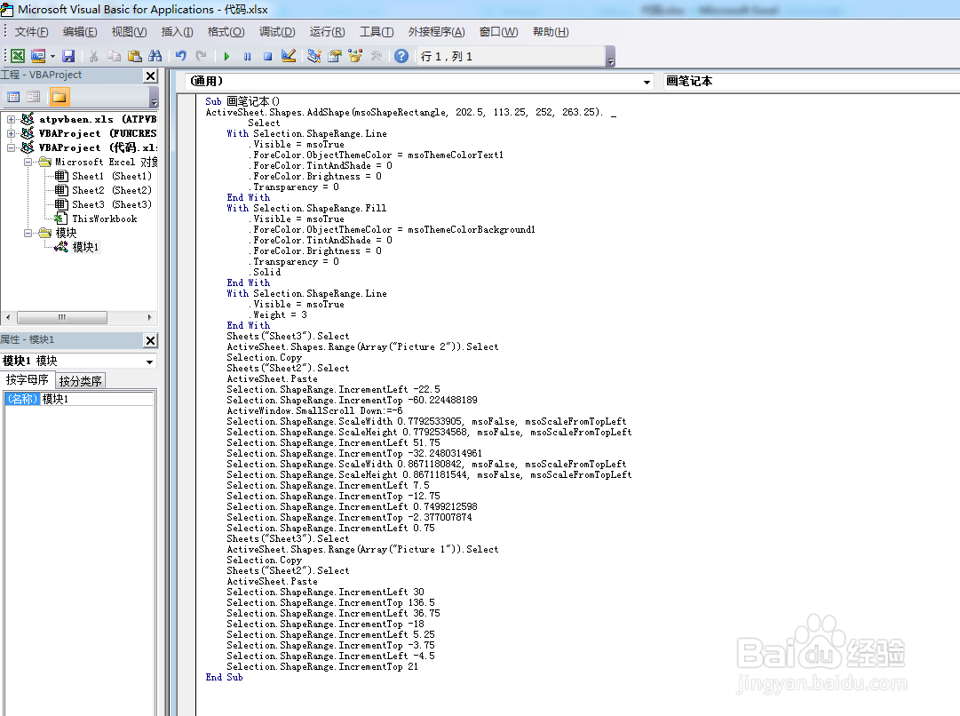
5、5.写入指定的VBA代码。

6、6.点击插入一个按钮控件,并命名为“画笔记本”。

7、7.选中“画笔记本”控件,然后点击鼠标右键,选择“指定宏”。

8、8.将编写的代码指定至按钮控件上,然后点击“确定”按钮。

9、9.点击一次按钮控件,笔记本就自动画完了。

声明:本网站引用、摘录或转载内容仅供网站访问者交流或参考,不代表本站立场,如存在版权或非法内容,请联系站长删除,联系邮箱:site.kefu@qq.com。
阅读量:190
阅读量:48
阅读量:142
阅读量:37
阅读量:174