怎么让系统死机时自动重启
1、按下快捷键win+R,调用运行窗口,输入regedit,点击确定

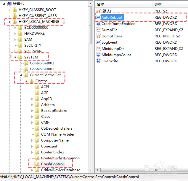
2、在打开注册表左侧,依此选择HKEY_LOCAL_MACHINE\SYSTEM\CurrentControlSet\Control\CrashControl,在右侧找到名字为AutoReboot的文件,双击打开

3、在打开窗口中,把数值改为1,点击确定退出即可

声明:本网站引用、摘录或转载内容仅供网站访问者交流或参考,不代表本站立场,如存在版权或非法内容,请联系站长删除,联系邮箱:site.kefu@qq.com。
阅读量:40
阅读量:164
阅读量:157
阅读量:145
阅读量:124