指南生活
首页
美食营养
手工爱好
生活家居
返回
指南生活
首页
美食营养
游戏数码
手工爱好
生活家居
健康养生
运动户外
职场理财
情感交际
母婴教育
时尚美容
知识问答
生活知识
搜索
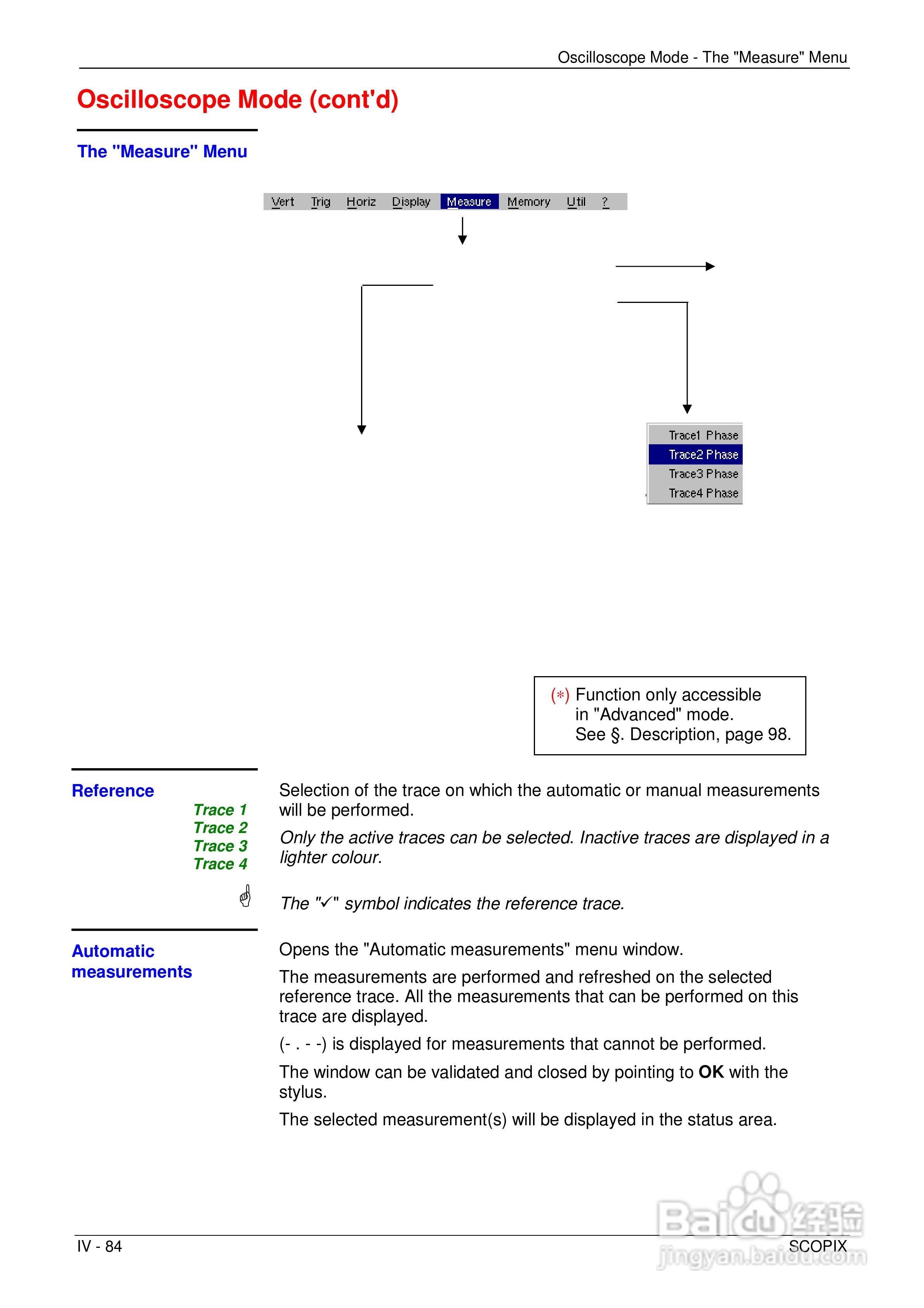
OX7204便携式数字存储示波器用户手册:[9]
2025-12-26 15:35:49
本篇为《OX7204便携式数字存储示波器用户手册》,主要介绍该产品的使用方法以及常见故障解决方案。
(共篇)
上一篇:
|
下一篇:
声明:
本网站引用、摘录或转载内容仅供网站访问者交流或参考,不代表本站立场,如存在版权或非法内容,请联系站长删除,联系邮箱:site.kefu@qq.com。
相关推荐
OX7204便携式数字存储示波器用户手册:[10]
阅读量:93
OX7204便携式数字存储示波器用户手册:[17]
阅读量:45
示波器快速入门使用指南
阅读量:140
示波器使用注意事项须知
阅读量:81
示波器的使用方法介绍
阅读量:128
猜你喜欢
面试要注意什么
海马的功效与作用吃法
皂角刺的功效与作用
藿香正气水的功效与作用
手绘板什么牌子好
有关运动的作文
国防知识的基本内容
最高人民法院院长什么级别
化学九年级上册知识点
12306什么时候放票
猜你喜欢
什么是有机奶
校运动会加油稿50字
什么是三伏天
中国知识产权
交社保需要什么资料
瓜蒌子的功效与作用
电脑显示器什么牌子好
细胞壁的作用
交泰丸的功效与作用
石人工念什么