百度推广助手怎么批量调关键词价格
1、首先要登录百度助手导入数据

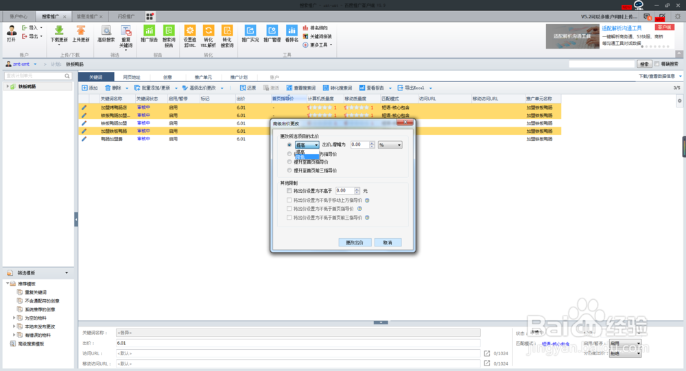
2、在搜索推广里面找到,你要调价的关键词

3、选择你要调节出价的关键词

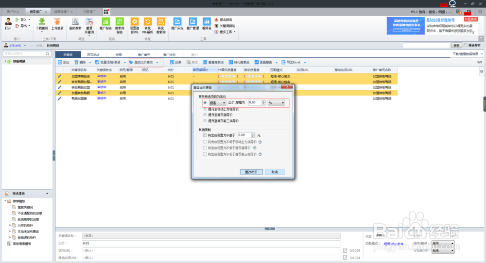
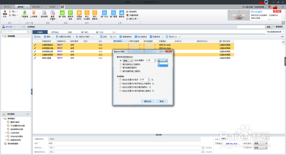
4、在文字替换右边有个三角点开选择高级出价更改,选择提高或者降低,最后选择按照百分比还是元修改出价。




5、最后确定更改出价,完成出价操作,然后上传更新。

声明:本网站引用、摘录或转载内容仅供网站访问者交流或参考,不代表本站立场,如存在版权或非法内容,请联系站长删除,联系邮箱:site.kefu@qq.com。
阅读量:66
阅读量:117
阅读量:188
阅读量:145
阅读量:188