PLC增加CANopen通讯能力的方法
1、1. 直接购买带CANopen通信的PLC
此种方法必须使用新的PLC替换原有的,不但需要对新的PLC重新开发编程还会造成成本升高的问题。
2、2. 外接CANopen转换模块
此种方法非常灵活,转换模块可以按需定制,在不改变原有PLC的硬件结构的前提下外加一个CANopen通信模块,即可实现使用CANopen协议通信。
这里我们以PLC为例说明如何使用外接CANopen转换模块的方式,将PLC扩展出CANopen通信接口。具体结构如下图拓扑结构图所示。

1、设备说明
GCAN-303/304型号分别是Modbus RTU/TCP转CANopen主站模块,用户可以根据自己PLC的实际情况选择对应的模块与PLC搭配实现CANopen通信能力。
2、配置
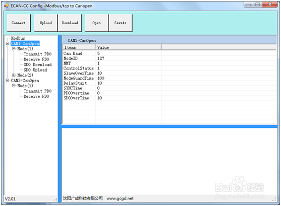
GCAN-303/304只需要使用简单的配置软件完成参数配置,就可以正常使用,下图是GCAN-303/304的配置界面截图。

3、“CAN波特率”——可配置10K、20K、50K、100K、125K、250K、500K、1M。
“节点地址”——可设置范围 1~127。
“NMT管理使能”——是否开启NMT功能选择。选择“是”,表示启动网络上的所有CANopen节点,默认为“否”。
“Control&Status使能”——是否开启“Control&Status”功能。当设置为使能时,Modbus 主站可以通过GCAN-303/304模块获得各个CANopen从站的状态(操作状态、预操作状态、停止状态),同时也可以通过GCAN-303/304模块来改变所配置的CANopen从站的运行状态(复位从站,复位通信,以及改变从站的状态),即发送NMT控制命令。
“从站状态超时清零时间”——此设置在“Control&Status”为使能状态下有效,在使用“Control&Status”功能读取从站状态时,如果主站在此设置时间内没有收到从站发出的状态,将自动将其状态位清零,以表示从站已不存在。
“Guard Life Time”——如果设定为0值,表示使用heartbeat模式,如果设置为非0值,表示开启Guard Life模式,且时间为10ms的非0值整数倍,范围1~200。例如:填写20,即 Guard Life 时间为200ms。
“SYNC周期时间”——同步周期(时间值)= 0表示不使用同步周期功能,等于非0值表示使用同步周期功能,且同步周期时间为10毫秒的非0值整数倍,范围0~200,默认值为0。例如:填写20,即同步周期时间为200ms。
“TPDO超时清零时间”——设置TPDO超时清零功能,如果设置为0值,表示关闭“TPDO超时清零”,如果设置为非0值,表示开启TPDO超时清零功能,且 TPDO超时清零时间为10毫秒的非0值整数倍,范围0~200,默认值为0。例如:填写20,即网关超过200毫秒还未收到某从站的TPDO,网关将把该从站TPDO对应的输入缓冲区清零。
“SDO超时响应”——CANopen的SDO访问超时设置,即参数读写访问命令的超时时间设置,以10ms为单位,范围1~200,默认值为200。例如:填写20,即SDO超时响应时间为200ms。
4、如下图是Modbus端配置的截图,这里以GCAN-304为例。

5、接线实例
下面给大家演示S7-200PLC与GCAN-303/304设备之间的接线,如下图10。

6、 图中以PLC与GCAN-303为例,PLC与GCAN-303用导线进行连接,采用Modbus RTU协议,需要将两端的485A+与485B-进行连接,GCAN-303另一端接的是CANopen总线,只需接入CAN_L与CAN_H。之后您需要在PLC中添加Modbus主站程序,再按照再按照GCAN-303使用说明书进行配置,即可通过调取/填充Modbus端寄存器数值的方式与CANopen总线进行通信。
1、综上所述,使用GCAN-303/304模块可以非常简单的实现Modbus信号与CANopen信号的转换。搭配GCAN-303/304模块,具有Modbus通信能力的PC、工控机、PLC、伺服驱动器、变频器等设备可以轻松扩展出CANopen接口,帮助客户减少开发成本节约时间,快速抢占市场先机。