S7-400H集成PROFINET 口容错链接图文教程
1、采用线性拓扑,PC站使用一块或者两块CP 1623连接S7-400H集成PROFINET口。(1)一块CP 1623,以太网连接 ,PCS 7网络连接如下图


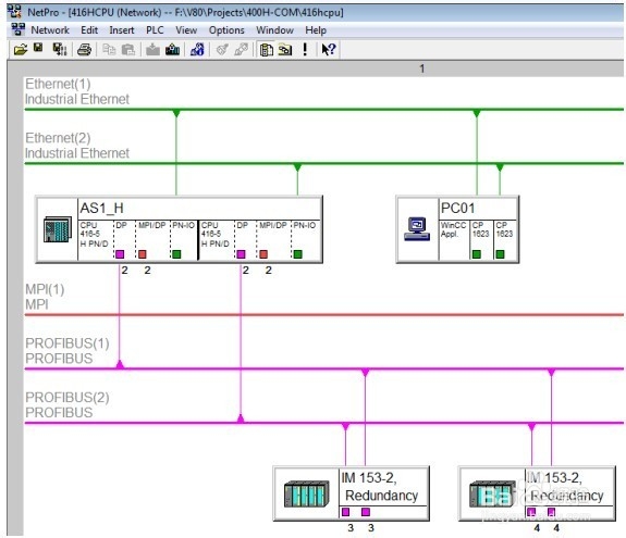
2、两块CP 1623,以太网连接 ,PCS 7网络连接分别如下图


1、 采用环形拓扑,PC站使用一块或者两块CP 1623连接S7-400H。(1)一块CP 1623,以太网结构 ,PCS 7网络连接 图如下


2、两块CP 1623,以太网结构 ,PCS 7网络连接分别如下图


1、 采用冗余工厂总线,PC站使用两块CP 1623连接S7-400H。(1)交换机之间没有连接,以太网结构 ,PCS 7网络连接如下图


2、交换机之间存在连接,以太网结构 ,PCS 7网络连接和 下图


1、 不能混合使用S7-400H集成PROFINET口和CP 443-1同时与PC站建立容错连接

声明:本网站引用、摘录或转载内容仅供网站访问者交流或参考,不代表本站立场,如存在版权或非法内容,请联系站长删除,联系邮箱:site.kefu@qq.com。
阅读量:155
阅读量:183
阅读量:134
阅读量:185
阅读量:135